TriPac 4C project background

Thermo King as a leading brand who dominates the APU(auxiliary power unit) market in the US, partnered with our team at Carnegie Mellon University to increase customer value and achieve competitive positioning. In this project, I worked as a UX design lead in a multidisciplinary team of 5. We applied our knowledge of HCI, engineering and business to transform truckers' power usage experience with a customized solution that improves their living condition on the road. Our vision is to give truckers confident control over power consumption in their little cabin.

Time

Jan 2016 - Apr 2016

Project context

Capstone project sponsored by Thermo King

The problem

How might we improve truck drivers' living and working condition through power-related approach and being regulation compliant?

User insights

Over-the-road is not just a profession, it's a lifestyle

"It's like everything, you get used to it." Long-haul truck drivers spend weeks to months away from home, sleeping inside a small "hotel". For them, the truck becomes their first home. Their off-time revolves around getting proper sleep, food and nutrition, entertainment and social interactions. Electricity is essential to support these daily activities.

  • Drivers are not aware of low battery levels, which can be troublesome when driving in harsh climates.

  • Can't ensure APU is fully charged before using.

  • Even it's fully charged, it's hard to maintain a personalized comfortable environment during the night.

  • In order to keep a quiet living condition, APU needs to only be charged while driving. 

  • Drivers want to have complete access to the power system, not to limit to the 3-knob interface.

  • Enable drivers to control power usage and APU charging cycle in order to fit their preferences. 

Ideation

Design solutions

My role

Product design, visual design

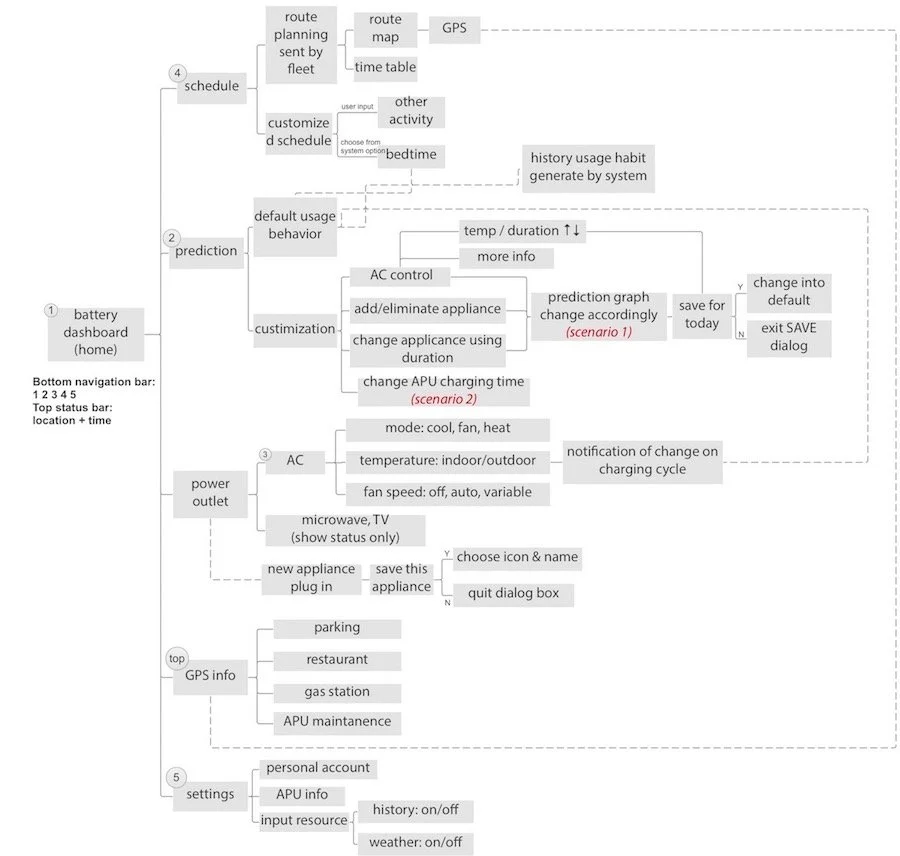
An analytics platform that is able to visualize, manage and predict the charge cycle of electrical APU. It will bridge the communication between truck drivers and power system, so that drivers' comfort is optimized with better sleep during the nights, better opportunity for making good food, getting entertainment, connection to family.

Low-fidelity design

High-fidelity design concepts